User Tools

Site Tools


tc-32

BRK Dispatch: Split loads

if the load is not yet divided, then it has the following features

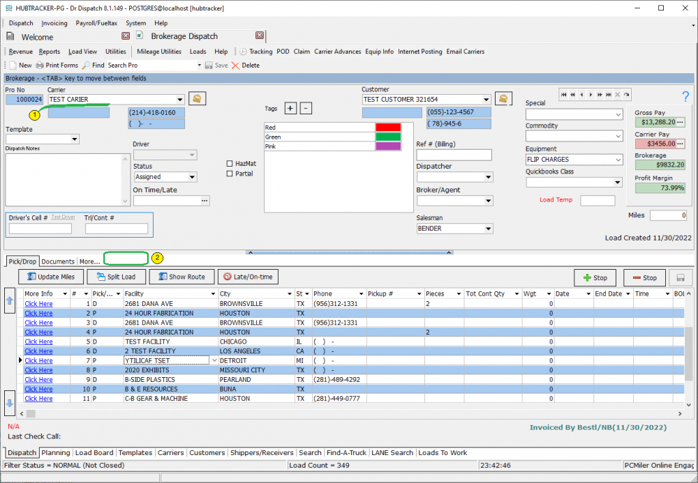
  • a field for choosing a carrіer (1)
  • the additional tab “load splits” is missing (2)

You can split the load in 2 methods: method 1 - using the context menu Before using this method, it is necessary to select a stop that will remain the last in the first subordinate load. After that, you need to select the “Split” item in the context menu (3) After clicking on “Split”, a form will appear in which you need to enter the location in which this split will physically take place. This city will appear in the last stop of the first child load and in the first stop of the second child load. After splitting, the main load will acquire the following changes

  • Instead of the field with the carrier, the inscription “Split load” will appear (4)
  • A new “Load Splits” tab will appear above the list of stops (5)

The first child load must have the same number as the main one, but with the addition of .01 (6) It is also necessary to pay attention to the stops. All stops should be copied to it, starting with the first one (7) and ending with the one selected when the split menu was clicked, and the last one should contain the position selected in the additional dialog during splitting (8).

The second child download should have the same number as the parent but with .02 added (9). It is also necessary to pay attention to the stops: The first one should contain the location selected in the additional dialog box during splitting (10), and then all stops should be copied to it, starting with the one after the one selected when clicking the “split” menu, and ending with the last stop from main load.

tc-32.txt · Last modified: 2025/08/18 03:26 by 20.171.207.181