User Tools

Site Tools


tc-32

This is an old revision of the document!


BRK Dispatch: Split loads

variant 1

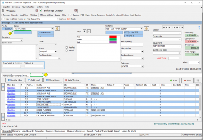
if the load is not yet divided, then it has the following features 1 - a field for choosing a carrіer 2 - the additional tab “load splits” is missing

tc-32.1754014973.txt.gz · Last modified: 2025/08/01 05:22 by 20.171.207.163